Relegationssaison – Eigentlich ist dieses Wort schon seit zwei Jahren mit dem Ende der Saison 2008/2009 aus unserem Wortschatz verschwunden, nun feiert es ein zweifelhaftes Comeback, denn die Vereine beschlossen auf dem Verbandstag in Püttlingen die Reform der Reform und machten dadurch den Weg frei für eine erneute Relegationssaison. Die neue Saison 2011/2012 sorgt dahingehend für viel Gesprächsstoff, werden doch die saarländischen Spielklassen binnen drei Jahren zum zweiten Mal neu geordnet und für viele Vereine gibt es die Chance den Sprung nach oben zu schaffen, ohne dass die Gefahr des Abstieges zu groß ist. Der Spielausschuss des SFV hat nun eine erste Aufstiegsregelung vröffentlicht. Hier auf SCB-Online gibt es exklusiv einen ersten Überblick, was in den einzelnen saarländischen Spielklassen passieren wird und wer auf den Aufstieg hoffen darf.
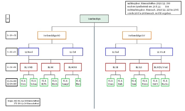
Die neuen Ligen:
Zur Saison 2012/2012 wird es eine neue Klassenstruktur im SFV-Gebiet geben. Nach vielen anderen Versuchen wird es wieder eine Pyramidenstruktur geben, will heißen, die Anzahl der Spielklassen soll von oben nach unten zunehmen, auch die Zahl der Mannschaften wurde in allen Ligen, die Saarlandliga ausgenommen, auf 16 reduziert. Das sorgt für folgende Klassenstruktur ab der Saison 2012/2013:
Saarlandliga: Eingleisige höchste Spielklasse mit 18 Mannschaften
Zwei Verbandsligen Nordost und Südwest: jeweils 16 Mannschaften
Vier Landesligen Ost, West, Süd und Nord: jeweils 16 Mannschaften
Sechs Bezirksligen: jeweils 16 Mannschaften
Zwölf Kreisligen: Maximal 16 Mannschaften
Ligaeinteilung zur Saison 2012/2013:
Schon beim Blick auf die neue Ligeneinteilung wird deutlich, dass es zu immensen Verschiebungen zwischen den Klassen kommen muss um die Spielklassen nach oben aufzufüllen. Welche Verschiebungen das im Einzelnen sind, soll im Folgenden erklärt werden.
Die Oberliga:
Die Oberliga ist vom Fußball-Regional-Verbdand Südwest verwaltet, dieser wird eine entsprechende Auf- und Abstiegsreglung vor der Saison festlegen.
Die Saarlandliga:
Grundsätzliches: Der Saarlandliga gehören 18 Mannschaften an.
Aufstieg: Der Meister der Saarlandliga ist für die Oberliga Südwest qualifiziert. Spielgemeinschaften können auch weiterhin nicht in die Oberliga aufsteigen.
Abstieg: Aus der Saarlandliga steigen am Ende der Saison die Vereine mit der geringsten Punktzahl und der schlechtesten Punktzahl ab. Die Anzahl der Absteiger legt sich wie folgt fest: steigt aus der Oberliga keine Mannschaft in die Saarlandliga ab, wird eine Mannschaft in die Verbandsliga absteigen, mit jedem weiteren Oberliga-Absteiger erhöht sich die Anzahl der Absteiger um eins.
Zahlenspiegel Saarlandliga:
Die Verbandsliga:
Grundsätzliches: Die Verbandsliga wird zur Saison 2012/2013 gemäß eine Klassenpyramide zweigleisig, beide Verbandsligen haben jeweils 16 Mannschaften.
Aufstieg: Aus der Verbandsliga steigen der Verbandsligameister und der Tabellenzweite in die Saarlandliga auf. Verzichtet eine Mannschaft auf den Aufstieg oder ist der Verein in der Saarlandliga bereits mit einer Mannschaft im Spielbetrieb vertreten, so ist an seiner Stelle der nächste aufstiegsberechtigte Verein sportlich qualifiziert.
Neueingliederung: Alle anderen Vereine werden in die neue zweigleisige Verbandsliga eingeteilt: Die Vereine vom Tabellenplatz drei bis siebzehn und die Absteiger aus der Saarlandliga werden in die vom Verbandsspielausschuss festgelegten Verbandsligen Nordost und Südwest eingeordnet.
Abstieg: Auch der Abstieg ist in der Verbandsliga geregelt: Der Tabellenletzte verbleibt in der vom Verbandsspielausschuss festgelegten Verbandsliga, wenn er nach 34 Spieltagen mehr als 20 Punkte erreicht hat und zu allen Meisterschaftsspielen angetreten ist. Ansonsten muss er in die vom Verbandsspielausschuss festgelegte Landesliga absteigen. Es gibt also nicht zwingend einen Absteiger aus der Verbandsliga. Aus der Verbandsliga würden nur drei Vereine in die neue Landesliga Nordost absteigen. Die wären im Einzelnen die DJK Ballweiler-Wecklingen, der SV Bliesmengen-Bolchen und der TuS Steinbach.
Zahlenspiegel Verbandsliga:
Die Landesligen:
Grundsätzliches: Die Landesligen werden ab der Saison 2012/2013 viergleisig. Es gibt die Landesligen Ost, Nord, Süd und West, die jeweils aus 16 Mannschafen bestehen.
Aufstieg: Aus den beiden Landesligen Südwest und Nordost steigen grundsätzlich die Landesligameister in die Verbandsligen Nordost und Südwest auf. Verzichtet eine Mannschaft auf den Aufstieg oder ist der Verein in der Verbandsliga bereits mit einer Mannschaft im Spielbetrieb vertreten, so ist an seiner Stelle der nächste aufstiegsberechtigte Verein sportlich qualifiziert. Insgesamt müssen in beide Verbandsligen zur Saison 2012/2013 jeweils 16 Teams eingeteilt werden. Je nach Anzahl der Absteiger aus der Saarlandliga und Absteigern aus der Verbandsliga müssen zwischen 14 und 16 Plätze in der Verbandsliga aufgefüllt werden. Die Vereine der Landesliga Nordost kämen im Falle eines Aufstiegs in die Verbandsliga Nordost, die aus der Landesliga Südwest in die Verbandsliga Südwest.
Neueingliederung: Die Vereine der Landesliga Südwest, die nicht aufgestiegen sind, werden den Landesligen Süd und West zugeteilt, die Vereine der Landesliga Nordost den Landesligen Nord und Ost entsprechend der Festlegung des Verbandsspielausschusses.
Abstieg: Die Tabellenletzten der Landesliga Nordost und Südwest verbleiben in der vom Verbandsspielausschuss festgelegten Landesliga, wenn sie nach 34 Spieltagen mehr als 20 Punkte erreicht haben und zu allen Meisterschaftsspielen angetreten sind. Ansonsten müssen sie in die vom Verbandsspielausschuss festgelegte Bezirksliga absteigen. Aus der Landesliga Nordost würden der SV Gersheim, die SpVgg Einöd-Ingweiler, der TuS Rentrisch, der SV Rohrbach, der FC Viktoria St. Ingbert und der SV St. Ingbert in die Bezirksliga Homburg absteigen.
Die Bezirksligen:
Grundsätzliches: Auch nach der Klassenreform wird es weiterhin sechs Bezirksligen geben, die allerdings allesamt aus 16 Vereinen bestehen.
Aufstieg: Aus den sechs Bezirksligen steigen grundsätzlich die Bezirksligameister in die Landesligen auf. Hinzu kommt, dass die Landesligen Ost, Süd, Nord und West entsprechend der jeweiligen Auf- und Absteiger auf jeweils 16 Mannschaften aufgefüllt werden.
Als zusätzlicher Aufsteiger in die Landesliga Süd steigen, falls die Höchstzahl von 16 Mannschaften in dieser Liga noch nicht erreicht ist, zunächst die Tabellenzweiten, dann die Tabellendritten usw. der Bezirksliga Saarbrücken und Bezirksliga Saarlouis, die vom Verbandsspielausschuss dieser Liga zugeordnet wurden, auf.
Als zusätzlicher Aufsteiger in die Landesliga West steigen, falls die Höchstzahl von 16 Mannschaften in dieser Liga noch nicht erreicht ist, zunächst die Tabellenzweiten, dann die Tabellendritten usw. der Bezirksliga Merzig-Wadern und Bezirksliga Saarlouis, die vom Verbandsspielausschuss dieser Liga zugeordnet wurden, auf.
Könnte in der Bezirksliga Saarlouis ein Tabellenzweiter, -dritter usw. in die Landesliga aufsteigen, die ihm zugeteilte Liga hat jedoch schon die Höchstzahl von 16 erreicht, so kann er auch schriftlich erklären, in die Landesliga Süd bzw. West aufsteigen zu wollen und auch dort zu verbleiben. Gibt er diese Erklärung nicht ab, verliert er sein Aufstiegsrecht.
Als zusätzlicher Aufsteiger in die Landesliga Ost steigen, falls die Höchstzahl von 16 Mannschaften in dieser Liga noch nicht erreicht ist, zunächst die Tabellenzweiten, dann die Tabellendritten usw. der Bezirksliga Homburg und Bezirksliga Neunkirchen, die vom Verbandsspielausschuss dieser Liga zugeordnet wurden, auf.
Als zusätzlicher Aufsteiger in die Landesliga Nord steigen, falls die Höchstzahl von 16 Mannschaften in dieser Liga noch nicht erreicht ist, zunächst die Tabellenzweiten, dann die Tabellendritten usw. der Bezirksliga St. Wendel und Bezirksliga Neunkirchen, die vom Verbandsspielausschuss dieser Liga zugeordnet wurden, auf.
Könnte in der Bezirksliga Neunkirchen ein Tabellenzweiter, -dritter usw. in die Landesliga aufsteigen, die ihm zugeteilte Liga hat jedoch schon die Höchstzahl von 16 erreicht, so kann er auch schriftlich erklären, in die Landesliga Nord bzw. Ost aufsteigen zu wollen und auch dort zu verbleiben. Gibt er diese Erklärung nicht ab, verliert er sein Aufstiegsrecht. Hierzu sei erwähnt in welche Klassen die einzelnen Mannschaften aufsteigen können: Die komplette Bezirksliga Homburg würde in die neue Landesliga Ost eingegliedert, hinzu kämen folgende Vereine aus der Bezirksliga Neunkirchen: Der SV Bildstock, die SpVgg Hangrad II, der ASV Kleinottweiler, der SV Kirkel, der FV Oberbexbach, der SSV Wellesweiler und der TuS Wiebelskirchen. Alle anderen Vereine der Bezirksliga Neunkirchen würden in die neue Landesliga Nord eingegliedert.
Neueingliederung: Alle Vereine die nicht auf- oder absteigen verbleiben in der jeweiligen Bezirksliga.
Abstieg: Die Tabellenletzten aller sechs Bezirksligen steigen in die Kreisligen A ab.
Die Kreisligen:
Grundsätzliches: Die Kreisligen a bleiben wie bisher bestehen, allerdings ist es schon zur Saison 2011/2012 jedem Verein möglich seine Zweite Mannschaft als aufstiegsberechtigte Reserve zu melden.
Aufstieg: Aus den dreizehn Kreisligen A steigen grundsätzlich die Meister in die Bezirksliga auf. Als zusätzliche Aufsteiger, falls die Höchstzahl von 16 in der Bezirksliga noch nicht erreicht ist, steigen die Tabellenzweiten, dann die Tabellendritten usw. in die jeweils zugehörige vom Verbandsspielausschuss festgelegte Bezirksliga auf. Verzichtet eine der Mannschaften auf den Aufstieg oder einer der Vereine ist in der Bezirksliga bereits mit einer Mannschaft im Spielbetrieb vertreten, so folgt die jeweilige nächst platzierte Mannschaft. In die Bezirksliga Homburg würden im Falle eines Aufstieges alle Mannschaften der Kreisliga A Bliestal eingeteilt. Außerdem würden folgende Vereine aus der Kreisliga A Saarpfalz den Weg in die Bezirksliga Homburg antreten: Der SV Altstadt, der SV Bruchhof-Sanddorf, die SpVgg Einöd-Ingweiler II, der FC Gengerbirgili Homburg, der SC Union Homburg, der SV Kirrberg, der TuS Lappentascherhof, der SV Rohrbach II, der SV Schwarzenbach und der TuS Wörschweiler.
Neueingliederung: Im Verbandsgebiet werden dann für die kommende Saison entsprechend der gemeldeten Mannschaften Kreisligen A gebildet, wobei die Ligastärke möglichst gleich sein soll.
Abstieg: In den Kreisligen A gibt es auch in der kommenden Saison keine Absteiger.
Aufgrund des sukzessiven Auffüllens der Klassen nach oben und der Umstellung auf 16er-Klassen in allen Ligen außer der höchsten Spielklasse des Saarlandes der Saarlandliga, kommt es also wie bereits vermutet zu heftigen Verschiebungen in den Spielklassen, mit dem Nachteil, dass aufgrund der vielen Fragezeichen einige Entscheidungen erst zum Saisonende oder auch danach fallen werden. Denn auch in der Relegationssaison kann es selbstreden zu Entscheidungsspielen kommen:
Entscheidend für die Teilnahme an Entscheidungsspielen ist der erreichte Tabellenplatz nach Durchführung aller Spiele der jeweiligen Liga. Sollten zwei oder mehr Vereine dann in einer Liga gleiche Punktzahl haben und ist bei Aufnahme beider/mehrerer Mannschaften die Höchstzahl von 16 Mannschaften in der darüber liegenden Klasse überschritten, werden zur Ermittlung des Aufsteigers zunächst der direkte Vergleich aus den beiden ausgetragenen Meisterschaftsspielen herangezogen. Gibt es auch dort einen Punktgleichstand, wird der Aufsteiger in einem Entscheidungsspiel ermittelt. Sollten zwei Mannschaften in unterschiedlichen Klassen gleich platziert sein und wäre bei Aufnahme beider Vereine die Höchstzahl von 16 Vereine in der vom Spielausschuss zugeordneten darüber liegenden Klasse überschritten, so steigt die Mannschaft auf, die mehr Punkte in der Spielrunde erreicht hat. Ist auch die Punktzahl gleich, wird der Aufsteiger in einem Entscheidungsspiel ermittelt.

Entscheidungsspiele könnte es auch im Relegationsjahr zu sehen geben
Man darf also gespannt sein auf eine sicherlich bis zum Ende aufreibende Relegationssaison, deren Folgen man wohl erst nach dem Ende der Saison endgültig bewerten können wird. Den Fußballfans wird es egal sein, denn eines hat die Relegationssaison 2008/2009 gezeigt: Jedes Spiel wird eine Entscheidung zu bieten und das bis zum bitteren oder eben glücklichen Ende…